2019.09.09
패키지명, 클래스명, 메서드명 지정완료
카페24에 호스팅 설정
SMART RIDER
정재욱 - 공통 - 로그인 : 로그인 화면, 로그인 인터셉터, 로그인 프로세스, 로그아웃 프로세스 - 계정과목관리 : 관리자 권한으로 로그인시 계정과목 등록, 수정, 삭제, 조회가 가능합니다 - 지출관리 : 관리자 권한으로 로그인시 각 매장의 지출을 관리할 수 있습니다 - 지출/매출 : 점주 권한으로 로그인시 자신의 매장의 지출과 매출 현황을 알 수 있으며 지출(급여, 공과금/기타) 등록, 수정, 삭제, 조회가 가능합니다 ※ 지출과 관련된 항목들은 그래프
smartrider.cafe24.com
1. 프로젝트가 localhost에서 동작하는지 확인, 이때 properties의 url을 도메인주소로 변경 후 확인

2. properties의 url을 다시 localhost로 바꾸고 ROOT.war로 배포
|
1
2
|
=jdbc:mariadb://localhost:3306/smartrider?serverTimezone=UTC&characterEncoding=UTF8
|
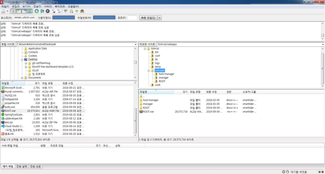
3. [CAFE24] - [나의서비스관리] - [웹FTP] - [접속하기] 혹은 FileZilla 접속

4. 호스트, 사용자명, 비밀번호, 포트 입력 webapps에 ROOT.war 업로드 시 자동 압축해제

5. 도메인명으로 생성된 DB확인 호스트명 : 도메인주소

6. 도메인주소로 동작하는지 확인

'교육 > 팀 프로젝트' 카테고리의 다른 글
| #84 팀프로젝트 인터셉터 로그인체크 적용 (0) | 2019.09.11 |
|---|---|
| #83 팀프로젝트 진행(5) (0) | 2019.09.10 |
| #81 팀프로젝트 진행(4) (0) | 2019.09.09 |
| #80 팀프로젝트 네이밍규칙 (0) | 2019.09.05 |
| #78 팀프로젝트 진행 (3) (0) | 2019.09.03 |