2019.07.08
https://backlog.com/git-tutorial/kr/intro/intro1_1.html
Git을 이용한 버전 관리 【Git의 기본】 | 누구나 쉽게 이해할 수 있는 Git 입문~버전 관리를 완벽하게 이용해보자~ | Backlog
Git을 이용한 버전 관리 【Git의 기본】 | 누구나 쉽게 알 수 있는 Git에 입문하신 것을 환영합니다. Git을 사용해 버전 관리를 할 수 있도록 함께 공부해봅시다!
backlog.com
// 깃 (Git)
컴퓨터 파을의 변경사항을 추적하고 소스코드를 효과적으로 관리하기 위해 개발된 '분산 버전 관리 시스템'
소스 코드가 변경된 이력을 쉽게 확인할 수 있고 특정 시점에 저장된 버전과 비교하거나 특정 시점으로 돌아갈 수 있다
// 깃 저장소 (Git repository)
파일이 변경 이력 별로 구분 되어 파일이나 폴더를 저장
원격 저장소 : 원격 저장소 전용 서버에서 관리되어 여러 사용자가 함께 공유하기 위한 저장소
로컬 저장소 : 내 PC에 파일이 저장되는 개인 전용 저장소
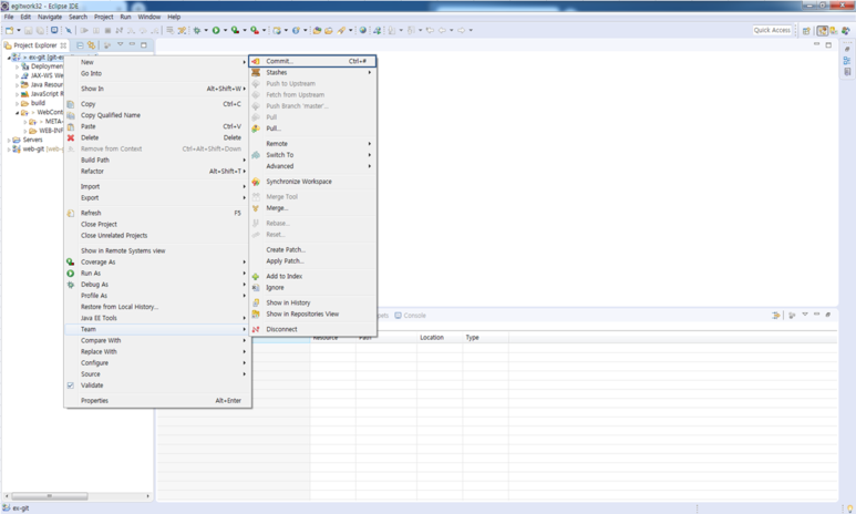
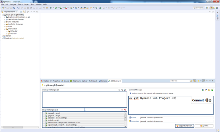
// 커밋 (Commit)
파일 및 폴더의 추가/변경 사항을 저장소에 기록
// 푸시 (Push)
내 로컬 저장소에서 변경된 이력을 원격 저장소에 공유하려면 로컬 저장소의 변경 이력을 원격 저장소에 업로드
웹 상의 원격 저장소로 변경된 파일을 업로드하는 것을 푸시(Push)라고 한다
// 풀 (Pull)
다른 사용자가 원격 저장소에 올려놓은(Push) 변경 내용을 내 로컬 저장소에도 적용(Pull) 할 필요가 있다
원격 저장소에서 최신 변경 이력을 다운로드하여 내 로컬 저장소에 그 내용을 적용
// 이클립스에서 Git 사용하기










'교육 > Git' 카테고리의 다른 글
| #39 Git 좋은 commit 메시지 형식 (0) | 2019.07.30 |
|---|